Creating a System Process Diagram
This chapter presents the basic functions offered by MEGA to model a system process.
You will learn how to:
3 define your work context
3 create a system process and its diagram

define system process participants and the tasks they execute

add comments to objects present in the diagram
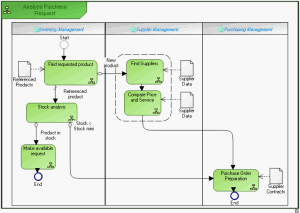
This presentation is based on the example of purchase requests represented below.
• A product search is carried out from the referenced products repository.
• If the product is referenced, stock is analyzed.
• If stock is sufficient, a "Make available" request is activated and the process ends.
• If stock is less than minimum stock, a purchase order is sent to the supplier.
• If the product is new, search for a supplier and comparative study of prices and services is carried out. An order is then sent and the process ends.