Creating Objects
In this section you will create the objects to be placed in your diagram: participants in the process and tasks executed with their sequence flows and message flows exchanged.
Creating participants
You will define the participants that carry out the process steps.

Column presentation simplifies diagram reading, though other presentations are possible.
To create an actor participating in the process:
1. Click the arrow on the right of the
Participant button

in the objects toolbar, and in the drop-down list select
Participant (Application).
2. Click in the diagram workspace within the system process frame.
The Creation of Participant (Application) dialog box opens.
3. To assign an application to this participant, enter the application name in the field Application, for example “Inventory Management”.

Given that you are working on an empty library, you must create an application.
4. Click the Close button.
The participant is positioned in the diagram and carries the name of the assigned application.
In the same way, create the other applications participating in the process: "Supplier Management" and "Purchasing Management".
To position the participant in the frame of the described process:

Click the title bar of the participant and, while holding down the mouse button, move the object.
You can, for example, position it at top left of the organizational process frame.
To enlarge frames of participants so that their height is the same as that of the process:
1. Select the three participants.
2. Click the point at the center of the bottom line of the frame, and holding the mouse button down, drag the frame line downwards.
Creating Tasks
A task is a step in a process.
You will create tasks and connect each of these to the application responsible for its execution.
To create a task:
1. In the diagram insert toolbar, click the
Task button
2. Click in the diagram within the "Inventory Management" actor frame.
The task appears in the diagram.
To assign a task to another participant:
1. Move the task from one participant to another, for example from "Inventory Management" to "Supplier Management".
The frame of the destination participant is highlighted.

When placed, the task is disconnected from "Inventory Management" and connected to "Supplier Management", indicating that "Supplier Management" will execute the task.
2. Now move the task back to the "Inventory Management" frame to restore the original link.
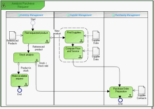
In the same way, create the "Stock Analysis", "Make Available Request", "Find Suppliers", "Compare Price and Service" and "Purchase Order Preparation" tasks as shown in the diagram below.
Creating events
You will create a start event and the two end events.
To create the process start event:
1. In the objects toolbar, click the
Event
button.
2. Click in the frame of the described process.
The Creation of Event (GRC) dialog box opens.
3. Select None in the list of proposed types and click Next.
4. Select Start in the list on the next page and click Finish.
An event named "Start" appears in the diagram.
Proceed in the same way to create the end events.
Describing task sequence flow
You will create links representing the order of execution of tasks.
To create a sequence flow between two tasks:
1. Click on
Sequence Flow
button.
2. Click the sender task and draw a link to the destination task.
The two tasks are highlighted and a dotted line indicates the path that will be taken by the graphic link.

Several paths are possible, you must simply move the cursor to within the frame of the destination task.
Similarly create all sequence flows connecting tasks of the process, as well as the flows between events and tasks.
Defining a condition on a sequence flow
Depending on whether it is a new product or a product already referenced, the "Find Requested Product" task can result in either a search for a supplier, or a stock analysis. You will indicate these alternatives in the diagram.
To define a condition on the sequence flow between the "Find Requested Product" task and the "Find Suppliers" task:
1. Right-click the sequence flow and select Properties.
2. In the dialog box that appears, select the Characteristics tab.
3. Click the arrow at the right of the Sequence Type box.
4. Select "Conditioned" in the drop-down list.
5. Enter the condition expression in the Predicate text box, for example "New Product".
6. Click OK.
The text associated with the condition appears on the condition which then takes form

.
To specify that the sequence flow between "Find Requested Product" and "Stock Analysis" is used by default:
1. Right-click the sequence flow and select Properties.
2. In the dialog box that appears, select the Characteristics tab.
3. Click the arrow at the right of the Sequence Type box and select "Default" in the drop-down list.
4. Click OK.
The sequence flow then takes form

.
Creating data objects
You can add data objects to the diagram. A data object is used to explain how documents, data, and other objects are used and updated during the system process.
Data objects are created using the
Data Object button

in the diagram objects toolbar.
Once created, you must connect them to the tasks that use them.
To connect a data object to a task:
1. Click the
Link button

in the diagram objects toolbar.
2. Click the data object and, holding the mouse button down, draw a link to the destination task.
3. Release the mouse button.
Create the model below.
Saving a diagram
Save your drawing using the
Save button.

You can now print your diagram by selecting File > Print.