Présentation

Cette fonctionnalité nécessite un bureau basé sur des espaces de travail privés (c'est à dire non utilisable dans un espace de travail public).
HOPEX vous permet de partager votre travail avec certains utilisateurs seulement. Ils voient alors les modifications au fur et à mesure de leur avancement.
Les autres utilisateurs du référentiel ne voient les mises à jours effectuées qu'une fois le travail collaboratif publié dans le référentiel.
Une même personne peut faire partie de plusieurs espaces de travail collaboratifs, pour travailler sur des objets différents du référentiel.
Ce travail collaboratif est basé sur un workflow :
• Initialisation
Création d'un espace de travail collaboratif : description de l'espace de travail et définition de ses participants.
• Réalisation
Réalisation du travail des participants.
L'espace de travail collaboratif est dans l'état Partagé.
• Validation/Revue
Validation/Revue du travail des participants.
L'espace de travail collaboratif est dans l'état En revue.
• Publication/Abandon
Publication (ou Abandon) du travail des participants dans le Référentiel.
L'espace de travail collaboratif est dans l'état Fermé.
Prérequis : activer l'option d'espaces de travail collaboratif

Option réservée aux experts HOPEX. Ne pas activer, sans consulter le support MEGA.
Par défaut, la fonctionnalité des espaces de travail collaboratif n'est pas activée.
Pour activer la fonctionnalité :
1. Connectez-vous au bureau d'administration Web avec le profil HOPEX Administrateur.
2. Cliquez sur Options de l'environnement.
3. Accédez au dossier Outils > Collaboration > Gestion des espaces de travail.
4. Sélectionnez l'option Activation des espaces de travail collaboratif.
Le menu Espace de travail collaboratif est disponible dans les bureaux basés sur des espaces de travail privé.
Niveaux d'accès d'un participant à un espace de travail collaboratif
Le niveau d'accès d'un participant à un espace de travail collaboratif définit les actions qu'il peut ou ne pas faire au sein de cet espace de travail.
Les niveaux d'accès d'un participant à un espace de travail collaboratif sont :
• Lecture seule (par défaut)
Par défaut un participant a un accès en lecture seule à l'espace de travail collaboratif et à ses propriétés. Il ne peut faire aucune mise à jour dans l'espace de travail collaboratif.
• Contributeur
Le contributeur peut effectuer des mises à jour, signaler quand il a terminé son travail et quand il reprend son travail. Il peut aussi communiquer sur les mises à jour.
Un espace de travail collaboratif peut contenir plusieurs contributeurs.
• Gestionnaire
En plus des actions disponibles au contributeur, le gestionnaire peut aussi gérer les participants, modifier les propriétés de l'espace de travail collaboratif, forcer la fin de travail pour tous les participants (ex. : pour organiser une revue).
Un espace de travail collaboratif peut contenir plusieurs gestionnaires.
• Propriétaire
Le propriétaire est l'utilisateur qui crée l'espace de travail collaboratif. Un seul participant a ce niveau d'accès.
Seul le propriétaire de l'espace de travail peut effectuer toutes les actions disponibles dans son espace de travail collaboratif.
En plus des actions disponibles au gestionnaire, il peut fermer, et publier ou abandonner le travail réalisé dans son espace de travail collaboratif.
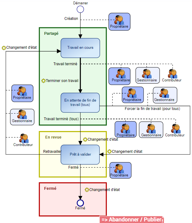
Etats d'un espace de travail collaboratif
Un espace de travail collaboratif peut être dans l'état :
• Partagé
Une fois l'espace de travail collaboratif créé il est dans l'état Partagé. Tous les participants autorisés peuvent s'y connecter.
• Les participants autorisés peuvent effectuer des mises à jour dans l'espace de travail collaboratif et signaler quand ils ont terminé leur travail.
• Si certains participants n'ont pas signalé qu'ils avaient terminé leur travail, un Gestionnaire ou le Propriétaire de l'espace de travail peut forcer la fin du travail pour tous les participants afin d'effectuer une revue.
• En revue
Tous les participants autorisés peuvent se connecter à l'espace de travail collaboratif. Les participants peuvent communiquer sur les mises à jours effectuées dans l'espace de travail collaboratif.
Suite à la revue, chaque participant, peut si besoin reprendre son travail dans l'espace de travail collaboratif dans l'état Partagé.
• Fermé
Une fois l'espace de travail collaboratif fermé par son Propriétaire, les autres participants n'y ont plus accès.