GRC - Governance, Risk & Compliance
>
HOPEX GRC Common Features
>
GRC Solution Workflows
>
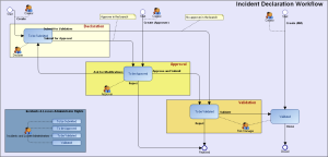
Incident Workflow
Incident Workflow
For more details on incidents, see
Incident Management Process
.
This site works best with JavaScript enabled