Common Features > Using Diagrams > Handling Diagrams > Handling Elements > Adding Space between Elements
Adding Space between Elements
In a diagram, you can move a set of elements with respect to:
a vertical line
a horizontal line
Moving a set of elements horizontally
You can move a set of elements with respect to a vertical line, i.e. all of the elements positioned entirely:
to the right of the line to the right
to the left of the line to the left
If you move the set of elements beyond the right page, a page is automatically added to the right.
To move a set of elements horizontally:
1. Display the diagram in edit mode.
2. In the diagram editing bar, click Add/Remove space.
Two lines appear beneath your cursor.
3. Position the cursor so as all of the objects you want to move are positioned to the right side of the vertical line, i.e. in the direction you want to move them.
Example: the objects to be moved are positioned to the right of the vertical line.
4. Click.
The lines disappears.
5. Hold your click down and drag the cursor to the right (or the left), towards the location you want to move the objects to.
The vertical line reappears and moves as you drag the mouse.
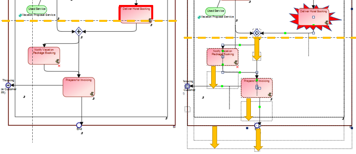
E.g.: move the line to the right.
Each object ghost is displayed as you move the line. Only the objects entirely positioned to the moving side are moved.
6. Release the mouse button once the desired position is reached.
The objects are moved. Their container is enlarged, if needed, so as all of the objects remain contained.
Moving a set of elements vertically
You can move a set of elements with respect to a horizontal line, i.e. all of the elements positioned entirely:
above the line to the top
bellow the line to the bottom
If you move the set of elements beyond the bottom page, a page is automatically added to the bottom.
To move a set of elements vertically:
1. Display the diagram in edit mode.
2. In the diagram editing bar, click Add/Remove space.
Two lines appear beneath your cursor.
3. Position the cursor so as all of the objects you want to move are positioned to the right side of the horizontal line, i.e. in the direction you want to move them.
Example: the objects to be moved are positioned bellow the horizontal line.
4. Click.
The lines disappears.
5. Hold down your click and drag the cursor up (or down) towards the place you want to move the objects to.
The horizontal line reappears and moves as you drag the mouse.
E.g.: move the line to the bottom.
Each object ghost is displayed as you move the line. Only the objects entirely positioned to the moving side are moved.
6. Release the mouse button once the desired position is reached.
The objects are moved. Their container is enlarged, if needed, so as all of the objects remain contained.