HOPEX IRM > HOPEX IRM Common Features > Managing Assessment Campaigns > Risk and Control Campaign Assessment
Risk and Control Campaign Assessment
Assessment is a mechanism enabling sending of questionnaires to an identified population to obtain assessments (qualitative or quantitative) on identified objects. The assessment is then supplemented by results analysis tools.
The assessment can also be done directly on the objects, outside the assessment campaign.
*For more details on the assessment mechanism, see Introduction to Assessment by Campaign.
Questionnaires are sent via an assessment session, which corresponds to an assessment over a specified period of time.
Before creating a session, you must prepare the work environment and then create a campaign, which includes a set of assessment sessions.
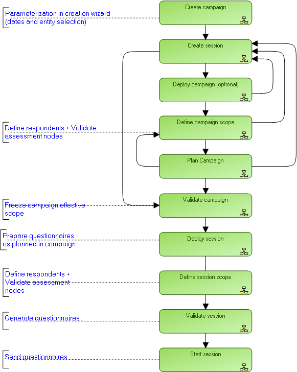
Assessment Campaign Workflow Steps
Find below the assessment campaign workflow.
Standard Assessment Workflow