HOPEX IRM (ERM, Internal Control, LDC)
>
HOPEX IRM Common Features
>
IRM solution workflows
>
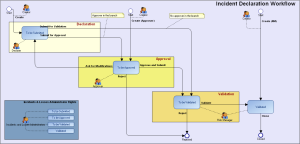
Incident Workflow
Incident Workflow
For more details on incidents, see
Collecting Incidents
.
This site works best with JavaScript enabled