Describing an Application Environment
In HOPEX Application Design, the applications comprise the link between the business and technical functionalities expected and the architecture elements.

An application is a software component that can be deployed and provides users with a set of functionalities.
In an application environment, you can describe the communications that an application establishes with the other components of the project. Each use context of an application is represented by an application environment.

An application environment presents the use context of the applications of a project. This describes the interactions between the org-units involved and the internal and external applications of the projects that ensure the project functionalities.
An application environment can be described by different types of diagrams:
• flow scenario diagrams that describe the flows exchanged between the application elements of the environment in different contexts.
• use case diagrams that are used to represent a use context of an application element in a specific format.
• application environment diagrams that describe the interactions between the environment application elements and the exterior in the context represented by the environment.
Prerequisite
Accessing the List of Application Environments
Accessing the list of application environments for a project:
1. Click the navigation menu, then Current Design Project:
2. In the navigation window, select Functionality and Rules Design.
3. Click the List of Application Environments folder.
The list of application environments appears in the edit area.
Application environment properties
The Characteristics properties page of an application environment provides access to:
• its Owner, by default during creation of the application environment, this is the current enterprise plan.
• its Name,
• the text of its Description.
Building the Application Environment Diagram
With HOPEX Application Design, an application environment is entirely described by a an application environment diagram that is used to describe the interactions between the environment applications described, its users and the external applications.

An application environment presents the use context of the applications of a project. This describes the interactions between the org-units involved and the internal and external applications of the projects that ensure the project functionalities.
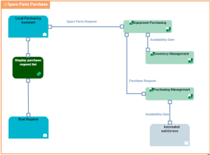
The following diagram describes the application environment corresponding to the processing of spare parts purchasing.
"Spare Parts Purchase" application environment diagram
The requests for spare parts are formulated by the persons concerned with boat repairs and these requests are processed by the local purchasing assistants.
Consultation of parts in stock is carried out by the local on-site purchasing assistant. Following consultation, the assistant can make an availability request.
Two order types are possible, one for parts already referenced, the other for parts as yet unreferenced. In both cases, a request for availability is put forth.
Order follow-up is assured by the local purchasing assistant and the boat repairer.
An application environment diagram includes:
• applications that represent the environment described.
In the example, this concerns the applications used for buying spare parts.

An application is a software component that can be deployed and provides users with a set of functionalities.
• applications, application services or partner micro-services that represent the external elements used in the described environment.
This example concerns automated Web services.

An IT service is a component of an application made available to the end user of the application in the context of his/her work.
• org-units or type positions that represent the users or the suppliers of the environment described.
This example concerns local participants.

An org-unit represents the role played by something or someone within the enterprise environment of the modeled system. It is related to the business activities of the enterprise, and interacts with the system in different use cases. It can be an element in the enterprise structure such as a division, a department, or a workstation.
• interactions between components.

An interaction represents a contract established in a specific context between autonomous entities that are internal or external to an enterprise. These entities can be enterprise org-units, applications, activities or processes, as well as external org-units. The content of this contract is described by an exchange contract.
• access, request and service points