Utiliser les demandes de changement
Les demandes de changement permettent aux utilisateurs de demander une modification sur un ou plusieurs objets du référentiel.
Selon la configuration du workflow, les utilisateurs reçoivent un e-mail ou une notification pour les informer de la demande de changement.
Le workflow de demande de changement
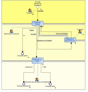
Le diagramme qui illustre ce workflow est présenté ci-dessous.
Dans ce workflow, un demandeur fait une nouvelle demande de changement. La demande passe au statut Demande soumise.
Un administrateur des demandes de changement analyse la demande de changement ; trois possibilités s'offrent à lui :
• il peut accepter la demande de changement
• il peut rejeter la demande de changement
• il peut demander à un modélisateur d'étudier la demande
Dans le dernier cas, la demande de changement passe au statut Demande en cours d'évaluation. Après l'évaluation, le modélisateur soumet le résultat de l'évaluation à l'administrateur des demandes de changement (la demande revient au statut Demande soumise).
Une fois la demande acceptée, l'administrateur des demandes de changement peut décider de la traiter ou de l'abandonner. La demande de changement passe alors au statut final Demande traitée ou Demande abandonnée.

Vous pouvez personnaliser le comportement des demandes de changement. Pour cela, faites-vous aider éventuellement par un ingénieur produit
MEGA.
Accéder aux demandes de changement
Dans HOPEX Web Front-End

Depuis l'arbre de navigation, sélectionnez
Collaboration > Vue générale > Mes demandes de changement.
Dans HOPEX Windows Front-End

Cliquez sur
Affichage > Fenêtres de navigation > Collaboration.
Créer une demande de changement
Pour créer une demande de changement :
2. Cliquez sur l'un des boutons suivants :
• 
(Windows Front-End)
• 
(Web Front-End)
3. Dans la fenêtre qui apparaît saisissez le nom de la demande de changement.
4. Dans le cadre Objets concernés créez ou reliez les objets concernés par la demande de changement, puis cliquez sur OK.
5. Dans la fenêtre qui apparaît saisissez un commentaire, puis cliquez sur Suivant.

Le commentaire vous permet de saisir le contenu de votre demande et éventuellement de la motiver.
La création d'une demande de changement enclenche également la création d'un workflow de demande de changement ; celui-ci permet d'envoyer une notification et un e-mail concernant la demande de changement.
6. Dans la fenêtre suivante, sélectionnez les destinataires de la demande de changement, puis cliquez sur Terminer.