Construire l'architecture logique
HOPEX IT Architecture offre des moyens de définir des architectures d'applications logiques qui représentent des architectures idéales. Ces représentations permettent de concevoir les structures logiques pour les architectures d'applications, de rationaliser les échanges entre ces structures et d'identifier les données utilisées. Les architectures d'applications logiques peuvent ensuite être comparées aux architectures mises en œuvre pour détecter les écarts entre le réel et l'idéal.
La description des systèmes applicatifs logiques peut se faire selon une approche descendante, en commençant par décrire les systèmes applicatifs principaux de l'entreprise, ou bien selon une approche unitaire en décrivant seulement certains systèmes applicatifs logiques.

Un système applicatif logique est un assemblage d'autres architectures, d'applications logiques et d'utilisateurs finaux interagissant avec les composants applicatifs, dans le but de mettre en œuvre une ou plusieurs fonctionnalités.
Si vous utilisez un approche unitaire, vous devrez décrire l'environnement de système applicatif logique pour décrire le contexte d'utilisation du système logique décrit et ses interactions avec les composants logiques externes.

Un environnement de système applicatif logique présente un contexte d'utilisation de systèmes applicatifs logiques. Il décrit les interactions, entre le système applicatif logique et ses partenaires externes, qui lui permettent de remplir sa mission et d'assurer les fonctionnalités attendues.
A ce niveau de la méthode, cette étape, qui n'est pas obligatoire, permet néanmoins de couvrir les points suivants :
• Identifier les échanges entre les différents composants logiques et les formaliser par des contrats d'échange.

Un contrat d'échange est un modèle de contrat entre des entités organisationnelles. Ce contrat est décrit par les échanges effectués entre un rôle initiateur et un ou plusieurs rôles contributeurs.
• Vérifier que l'architecture logique couvre les besoins fonctionnels recensés dans les cartes de capacités métier.
Diagramme de structure de système applicatif logique
Les composants du système applicatif logique sont décrits dans un diagramme de structure de système applicatif logique qui présente :
• les services offerts ou requis ;
• les processus pris en charge, les composants et leurs interactions ;
• les utilisateurs finaux en interaction avec les composants applicatifs.
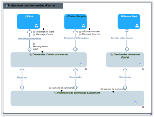
Le diagramme suivant décrit la structure du système applicatif logique “Traitement des demandes d'achat” proposé aux clients.
Diagramme de structure de système applicatif logique "Achat par eCommerce"
Les “Demandes d'achats par Internet” sont proposés à des clients soit directement soit par l'intermédiaire d'un “Centre d'appels”.
Les demandes formulées par les clients sont traitées par un système applicatif logique de “Demandes d'achats par Internet”.
Le diagramme de structure de système applicatif logique, chargé de gérer les “Demandes d'achats par Internet” présente différentes applications logiques, un accès à une base de donnée logique ainsi que des points de service et de requête pour “Réserver” ou “Commander”.
Diagramme de structure de système applicatif logique "Gérer le panier du client"
Diagramme d'environnement de système applicatif logique

Un environnement de système applicatif logique présente un contexte d'utilisation de systèmes applicatifs logiques. Il décrit les interactions, entre le système applicatif logique et ses partenaires externes, qui lui permettent de remplir sa mission et d'assurer les fonctionnalités attendues.
Les composants d'un environnement de système applicatif logique sont présentés dans un diagramme d'environnement de système applicatif logique qui présente les les systèmes applicatifs logiques internes ainsi que les systèmes applicatifs logiques partenaires.

s
Diagramme d'environnement de système applicatif logqiue
Le système applicatif logique interne “Traitement des demandes d'achat” fait appel à un système applicatif logique de “Livraison” qui est externe à l'environnement décrit.