Using Requests For Change
Change requests allow users to request a modification on one or more repository objects.
Depending on workflow configuration, users receive an e-mail or a notification to inform them of the request for change.
Request For Change Workflow
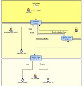
The diagram that illustrates this workflow is shown below.
In this workflow, a requester makes a new request for change. The request then passes to status Submitted Request.
An administrator of requests for change analyzes the request, with three possible decisions:
• accept request for change.
• reject request for change.
• request investigation from a modeler.
In this last case, the request for change passes to status Request Under Evaluation. Following evaluation, the modeler submits the outcome to the request for change administrator (the request returns to Submitted Request status).
When the request has been accepted, the requests for change administrator can decide to complete or abort it. The request for change then passes to final status Completed Request or Aborted Request.

You can customize behavior of requests for change. To do this, seek assistance of a
MEGA product engineer if necessary.
Accessing Requests for Change
In HOPEX Web Front-End

From the navigation tree, select
Collaboration > Overview > My Requests for Change.
In HOPEX Windows Front-End

Click
View > Navigation Windows > Collaboration.
Creating a Request For Change
To create a request for change:
2. Click one of the following buttons:
• 
(Windows Front-End)
• 
(Web Front-End)
3. In the dialog box that appears, enter the name of the request for change.
4. In the Related Objects frame, create or connect objects concerned by the RFC, then click OK.
5. In the next dialog box, enter a comment and click Next.

The comment allows you to enter the content of your request and motivate it if necessary.
Creation of a request for change also triggers creation of a request for change workflow; this enables sending of a notification and e-mail concerning the request for change.
6. In the next dialog box, select the recipients of the request for change, then click Finish.