Common Features
>
Using Assessments
>
Running Assessments
>
Using Assessment Campaigns
> Steps of assessment workflow with campaign
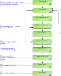
Steps of assessment workflow with campaign
Below is an example of progress of an assessment workflow in the context of starting sessions via a campaign.
It is the “step-by-step” workflow. There are other possibilities for assessment session workflow. For more details, see
Variations in the Launch of Assessment Sessions
.
Click the step of interest to you for more details.
Standard Assessment Workflow
This site works best with JavaScript enabled