Organizational Process Example
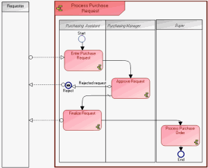
In the example of the purchase request process, the organization is represented by the following diagram.
The purchase request is received by a purchasing assistant, who enters the request and submits this for the approval of the purchasing manager.
If the request is rejected, the purchasing manager informs the requester.
If the request is approved, the assistant sends a completed request to buyers responsible for issuing the order, and sends a confirmation message to the requester.
This chapter explains how to use the main objects presented in this diagram.
• The frame containing the different components represents the organizational process described by the diagram. Its name "Process Purchase Request" appears in the box at top left.

An organizational process is a set of operations performed by org-units within a company or organization, to produce a result. It is depicted as a sequence of operations, controlled by events and conditions.
• The participants in execution of this process are org-units. They are represented in columns for reasons of diagram readability.

An org-unit represents a person or a group of persons that intervenes in the enterprise business processes or information system. An org-unit can be internal or external to the enterprise. An internal org-unit is an organizational element of enterprise structure such as a management, department, or job function. It is defined at a level depending on the degree of detail to be provided on the organization (see org-unit type). Example: financial management, sales management, marketing department, account manager. An external org-unit is an external entity that exchanges flows with the enterprise. Example: customer, supplier, government office.

A participant (org-unit) enables representation of org-units assigned to execute a group of process operations.
• The different steps in this process are operations. Organization of these steps is described by sequence flows.

An operation is an elementary step in an organizational process executed by an org-unit. It cannot be broken down. An operation can be industrial (manufacturing a component), logistical (receiving a delivery), or can involve information processing (entering an order).
• Message flows enable representation of data or information circulating between a process and the exterior.

A message flow represents circulation of information within an exchange contract. A message flow transports its content.