Utiliser les demandes de changement
Les demandes de changement permettent aux utilisateurs disposant de l’option HOPEX Collaboration Manager de demander une modification sur un ou plusieurs objets du référentiel.
Selon la configuration du workflow, les utilisateurs reçoivent un e-mail ou une notification pour les informer de la demande de changement.
Le workflow de demande de changement
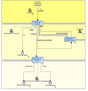
Le diagramme qui illustre ce workflow est présenté ci-dessous.
Dans ce workflow, un demandeur fait une nouvelle demande de changement. La demande passe au statut Demande soumise.
Un administrateur des demandes de changement analyse la demande de changement ; trois possibilités s’offrent à lui :
• il peut accepter la demande de changement
• il peut rejeter la demande de changement
• il peut demander à un modélisateur d’étudier la demande
Dans le dernier cas, la demande de changement passe au statut Demande en cours d’évaluation. Après l’évaluation, le modélisateur soumet le résultat de l’évaluation à l’administrateur des demandes de changement (la demande revient au statut Demande soumise).
Une fois la demande acceptée, l’administrateur des demandes de changement peut décider de la traiter ou de l’abandonner. La demande de changement passe alors au statut final Demande traitée ou Demande abandonnée.

Vous pouvez personnaliser le comportement des demandes de changement. Pour cela, faites-vous aider éventuellement par un ingénieur produit
MEGA.
Accéder aux demandes de changement
Dans HOPEX Windows Front-End

Cliquez sur
Affichage > Fenêtres de navigation > Collaboration.
Dans HOPEX Web Front-End
1. Ouvrez le bureau Teamwork à l’aide du profil "Teamwork User".
2. Dépliez le dossier Mes outils collaboratifs.
Créer une demande de changement
Pour créer une demande de changement :
2. Cliquez sur le bouton
Envoyer une demande de changement 3. Dans la fenêtre qui apparaît saisissez le nom de la demande de changement.
4. Dans le cadre Objets concernés créez ou reliez les objets concernés par la demande de changement, puis cliquez sur OK.
5. Dans la fenêtre qui apparaît saisissez un commentaire, puis cliquez sur Suivant.

Le commentaire vous permet de saisir le contenu de votre demande et éventuellement de la motiver.
La création d’une demande de changement enclenche également la création d’un workflow de demande de changement ; celui-ci permet d’envoyer une notification et un e-mail concernant la demande de changement.
6. Dans la fenêtre suivante, sélectionnez les destinataires de la demande de changement, puis cliquez sur Terminer.
Pour créer une demande de changement à partir d’un objet.
1. Faites un clic droit sur l’objet désiré et sélectionnez Administrer > Envoyer une demande de changement.
2. Saisissez le commentaire de la demande changement, puis associez-lui les utilisateurs destinataires.
3. Cliquez sur Terminer.
Passer à l’étape suivante du workflow de demande de changement
Pour intervenir dans le workflow, vous devez exécuter une transition de workflow, ce qui a pour effet de passer d’un statut à un autre.
Pour passer à l’étape suivante du workflow de demande de changement :
2. Faites un clic droit sur la demande de changement.
3. Dans le menu contextuel qui apparaît, sélectionnez Etat de la demande de changement, puis l’état désiré.

Cette action exécute une transition de workflow.
4. Dans la fenêtre qui apparaît saisissez un commentaire pour la transition de workflow déclenchée, puis cliquez sur Terminer.