HOPEX Business Process Analysis : HOPEX Business Process Analysis : Organizational Processes : Defining Message Flows
   
Defining Message Flows
 
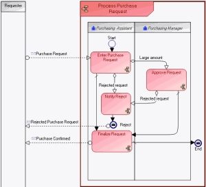
Defining Message Flow Content
Creating a Message Flow With Content
The content of message flows exchanged with the exterior can be specified.