HOPEX Business Process Analysis : HOPEX Business Process Analysis : Business Processes : Representing Process Contextualization
   
Representing Process Contextualization
 
Defining Contextualizations
Creating a contextualization
Defining context
Launching a Report Illustrating Contextualizations
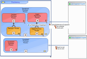
The business process diagram enables representation of the context in which the organizational or functional processes comprising the business process are used.
Purchasing business process diagram
In the example above, enterprise purchase processes are shared between operational purchase processes and investment purchase processes.
A specific organizational process is defined to process urgent purchase of car maintenance.