HOPEX DoDAF2 : The HOPEX Metamodel for DoDAF 2.0 : System Viewpoint Metamodels : SV-10c Systems Event-Trace Description
   
SV-10c Systems Event-Trace Description
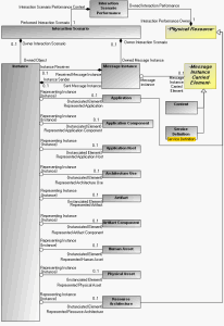
SV-10c Metamodel supports the time-ordered description of events in a system. This is supported by the interaction scenario concept that contains instances and message instances.
An interaction scenario describes an example of a process through the interaction scenario performance that links a system process to a resource architecture.
SV-10c Metamodel
In the example below, the first message instance is based on content (content-10) while the second message instance is not yet specified.
A System Interaction Scenario Diagram