Objective and Requirement Diagram
The objective and requirement diagram explains the connection between:
• elements concerned by an objective or constrained by a requirement.
• elements that contribute to achievement of an objective or satisfaction of a requirement.
Creating a project objective and requirement diagram
To create a project objective and requirement diagram:
1. In the pop-up menu of the project, select New > Diagram.
2. Select "Project Objective and Requirement Diagram" and click Create.
Objective requirement diagram
Proceed in the same way to create an objective requirement diagram
Opening an Objective and Requirement Diagram

Open the objective and requirement diagram of the "Order Delivery" project (sub-project of the "HBC" project).
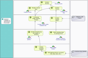
The following diagram is displayed:
The objective of the Order Delivery project is to improve the order delivery procedure. This qualitative objective is too vague to be operational. So it is split into two sub-objectives that have the advantage of being quantifiable.
The first objective is to ensure delivery in less than 48 hours in 95% of cases.
The "Urgent Order Delivery" organizational process and the "Transportation Management" application are the main potential contributors to achievement of this first objective.
The second objective is concerned with preserving the operational quality of the order-delivery procedure. Finished Products Storage must assure conformity of the delivery with respect to the order, particularly when processing movement orders. The indicator used to verify efficient operation is the rate of returns due to non-conformity with the order. The aim is to contain the return rate at below 0.1%.
The Project Manager's room for maneuver is restricted by a certain number of requirements that were assigned at the start of the project.
geographical distribution of warehouses cannot be modified for this project. This requirement applies to finished products stores located in the warehouses.
The second requirement is an organizational choice: deliveries always leave from depots. This should be taken into account when processing movement orders using the Transportation Management application.
The third is an enterprise choice: delivery is always sub-contracted to outside shippers since the company wishes to concentrate on its core business and does not want to disperse its energies in related activities. This requirement should be respected in reorganization of the "Urgent Order Delivery" organizational process and in modifications to the Transportation Management application.
Issues
The objectives can be connected to issues to indicate the reason for which they are implemented in the organization strategy.

An issue is an event or a difficulty encountered within the context of a process, an application or an enterprise strategy. Issues are dealt with in the framework of projects according to objectives aimed at resolving them.
Perspectives
Perspectives enable classification of objectives by type, and representation of the sequencing of these objectives.
Example of diagram with Balanced ScoreCard perspectives
MEGA provides a library (in file BSC.mol) that includes the four strategic perspectives proposed by the balanced scorecard. New perspectives can be created, for example "Regulatory" or "Environmental", according to requirements of the enterprise.

A perspective is one of the dimensions on which an enterprise bases its vision and strategy. The Balanced Scorecard includes four perspectives that should be balanced: Financial, Customer, Internal Business Process and Learning and Growth.
A perspective can be placed in a swimlane to improve diagram graphical presentation.
Perspectives are visible in the Objectives and Requirements tab of the properties dialog box of a project.