Diagramme relationnel
Un diagramme relationnel (DR) décrit une base de données : il représente les structures des données physiques exploitées par les programmes.
La description dans Hopex Data Architecture des diagrammes relationnels permet d'envisager l'utilisation d'une interface avec le SGBD retenu, garantissant ainsi la cohérence sémantique des données de conception avec celles qui sont exploitées.
Construire le diagramme relationnel
Généralement, le diagramme relationnel est construit en deux phases :
1. La synchronisation automatisée du ou des diagrammes de données permet d'obtenir le diagramme "brut".
2. L'optimisation du diagramme, aussi appelée dénormalisation, permet de prendre en compte les besoins d'accès aux données de l'applicatif et d'optimiser les performances de la base de données.
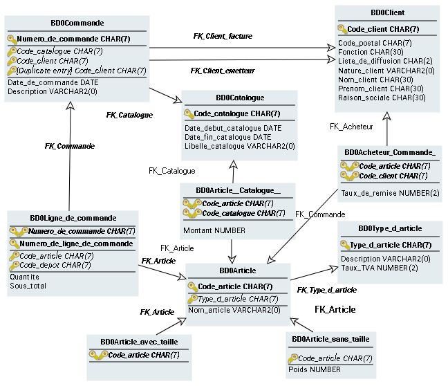
Le concept central d'un diagramme relationnel est la table, issue d'une entité ou d'une association.
Une table est accessible par une ou plusieurs clés, dont le type indique si elles sont primaires ("primary key") ou étrangères ("foreign key"). Il est possible de définir les index d'une table, en précisant s'ils sont uniques et leur sens de tri (ascendant ou descendant). Les clés et les index sont reliés aux colonnes qui les constituent.
Créer des objets dans le diagramme
Pour créer une clé ou un index dans le diagramme relationnel:
1. Cliquez sur la table concernée.
La liste des commandes associées à la table apparaît.
2. Cliquez sur le bouton
Clé 
ou le bouton
Index 

Assurez-vous que les colonnes sur lesquelles doivent porter cette clé ou cet index existent déjà dans la table.
Vous pouvez également utiliser la page
Composants de la fenêtre de propriétés de la base de données pour créer ces objets. Voir
Créer une clé et
Créer un index.
Pour créer une clé étrangère :
1. Cliquez sur le bouton
Clé 
, placez le pointeur sur la première table puis, en maintenant le bouton enfoncé, faites glisser le pointeur vers la seconde table.
Une fenêtre de création apparaît.
2. Indiquez le nom de la clé et cliquez sur Ajouter.
Une seconde fenêtre demande si vous voulez créer automatiquement les colonnes de clé étrangères à partir de celles de la clé primaire.
3. Cliquez sur Oui pour valider ou Non pour créer
Paramétrer l'affichage des diagrammes relationnels
De même que pour les diagrammes de données, il est possible de préciser les éléments qui doivent apparaître dans le diagramme :
• Soit par le bouton Vues et détails qui indique globalement les types d'objets présentés dans le diagramme.
• Soit par les options d'affichage des éléments, qui permettent de définir quelles caractéristiques des objets doivent être présentées.
Pour paramétrer l'affichage d'un seul objet :

Faites un clic droit sur l'objet et sélectionnez
Formes et détails.

Lorsque l'affichage concerne un objet, la fenêtre
Affichage présente d'abord les formes qu'il est possible d'utiliser pour la présentation de l'objet. La sélection d'un élément dans l'arborescence provoque l'affichage de son contenu.