Creating Functional Process Diagrams
The entry point for the operational activity models is the functional process concept. This describes a sequence of activities.
A functional process is an end-to-end collection of functional activities that creates an outcome for a customer, who may be the ultimate customer or an internal end-user of the functional process.
To describe a functional process, you can use the Functional Process diagram. This functional process can then be broken down to reveal the different activities of the process.
The Functional Process diagram contains the activities that can be assigned to operational nodes (see figure below). The details of an activity can then be further described in another Functional Process diagram. This is how a hierarchy of activities is to be generated.
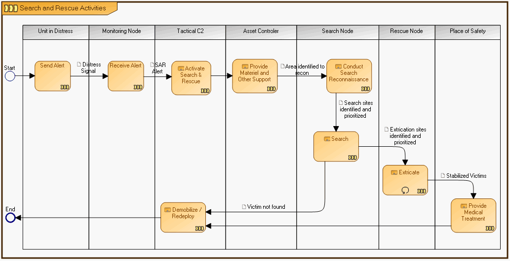
The figure below is an example of a Functional Process Diagram. It displays the Search process of the architecture. In this figure the process contains activities that are assigned to different operational nodes.

Note that activities can sometimes call different processes. See the
HOPEX Business Process Analysis documentation for more information on creating process diagrams.
Example of a Functional Process diagram
The figure below shows the details of the Send Distress Signal activity through another dedicated Functional Process diagram. In this figure, the described activity contains two sub-activities.
A Detailed Illustration of the NOV-5 Send Distress Signal Activity
To create the "Functional Process Diagram":
1. In the NAF navigation tree, expand NOV-5 Operational Activity Model > Root Functional Pocesses.
2. Right-click the functional process for which you wish to create the diagram and select New > Diagram > Functional Process Diagram.
A diagram opens with a frame representing the functional process to be described.
Participants
You can place your participants inside as well as outside of the process on which the Functional Process diagram is based.
The participants placed on the outside of the process should not have activities placed on them.

The purpose of the participant is not to describe activities but to help detail the external interactions of the process.
Functional Activities
Activities are added to the participants in the diagram to indicate the steps in the process.
To add an activity to the functional process diagram:
1. In the objects bar select the Functional Activity icon and click on the participant responsible for the activity.
2. Enter the name of the functional activity and click OK.
The new activity appears in the diagram.

If the activity represents another functional process, you can choose the "Called Functional Process" sub-menu from the Functional Activity button. Note the shape difference between activities with and without called processes.
Events
When you add events to your diagram (Start End, etc.), you may choose to place them:
• inside the process
• on the frame of the Process described by the diagram.

If you place the event on the frame, a red rectangle appears in the event.
This can be done through a drag and drop motion. Note that the event cannot be returned to the inside of the process with a drag and drop motion.
To remove the event from the frame and place it inside the process:
1. Right-click the event and select Detach.
2. Drag and drop the event into the frame.
Message flows
Messages flows are used to pass on information from one element to another.
Sequence flows
About sequence flows
The activities in a process are not all carried out simultaneously. Often the execution or completion of one activity triggers or leads to another activity.
Sequence flows are used to indicate the steps to be followed (sequence of activities) in a process.
Creating sequence flows with content
If you so desire, you can combine the sequence of activities with the exchange of information between these activities.
To create a sequence flow with an information content between two activities:
1. In the objects menu bar click the arrow of the Sequence Flow icon and select Sequence Flow with Data Object.
2. Click on the activity where the flow begins and holding down the mouse button, draw a line to the activity to be linked.

Lines are drawn in the direction of the flow.
3. Release the mouse button.

The sequence flow normally starts from an event, for example, Start.
4. Create a new content or find an already existing one and link it to the sequence flow.
5. Click OK.
A line with an arrow appears in the diagram between the two activities. The name of the attached content appears next to the line. The arrow indicates the direction of the sequence/message flow.