GRC - Governance, Risk & Compliance
>
Fonctionnalités communes GRC
>
Workflows des solutions GRC
>
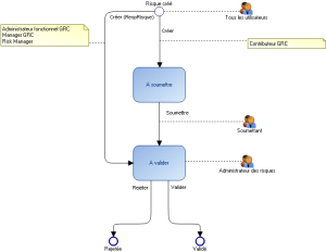
Workflows liés aux risques
Workflows liés aux risques
Pour plus de détails sur les risques et le workflow des risques, voir
Gérer les risques
.
Ce site fonctionne mieux avec JavaScript activé