PRIVACY - Privacy Management
>
Describing Processing Activities
>
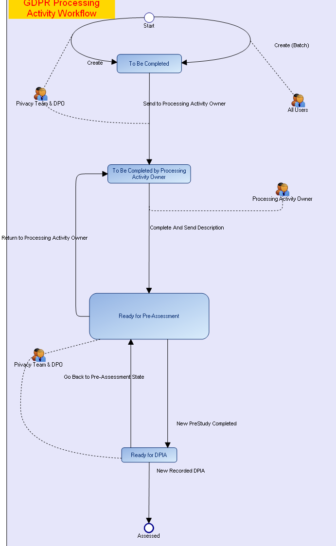
Processing Activity Workflow
Processing Activity Workflow
This site works best with JavaScript enabled