Describing Internet Applications
Applications of Internet/Intranet type are expanding fast, mainly due to their widespread free availability. Database consultation and update applications require, in addition to development, subtle architectural modeling.
The important point is not to describe in fine detail the physical structure of applications (by nature evolutionary), but the architecture of the main components of these information systems:
1. Identify applications (conventional or Internet), their possible breakdown into sub-applications, their interactions and databases.
2. Identify sites such as hosts, duplicate sites and the org-units brought into play.
3. Identify the messages essential for conceptual understanding of the applications and the main tools used (for payment, reservation, etc.).
The conceptual and synthetic view of the applications analysis can be supplemented by a physical description, notably by using technical infrastructure diagrams.
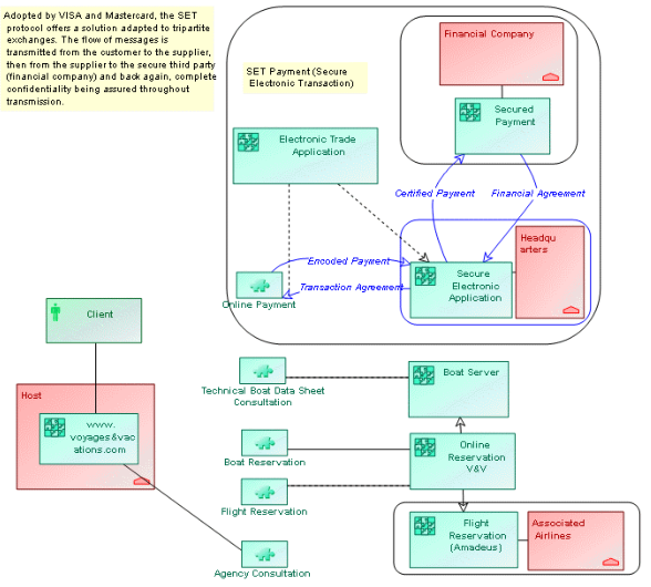
Example: Commercial site specification
Voyages & Vacations provides a Web site for its customers that contains applications and data. It is therefore possible from the Web site to consult the catalog, make reservations and make secure payments on the Web site.
The Information Systems Manager has created a diagram that describes the operation. It takes the form of an SET Internal Application Architecture Diagram.
SET (Secure Electronic Transaction) is a protocol enabling secure interchanges between the customer, the enterprise and the financial company. It has been adopted by Visa and Mastercard.
A tool is an element of an application made available to the end user.
In our example, consultation, reservation and payment tools are made available to the customer from the Web site.
Using external references you can access the Voyages & Vacations catalog and view technical specifications corresponding to each type of boat.

For more detailed information on creation of external references, see the
MEGA Common Features guide.
For more details on diagrams and described objects, see: