HOPEX IRM
>
HOPEX IRM Common Features
>
IRM Solution Workflows
>
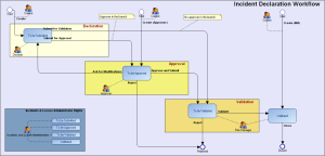
Incident Workflow
Incident Workflow
For more details on incidents, see
Incident Management Process
.
This site works best with JavaScript enabled