(Deprecated) HOPEX Regulatory Compliance
>
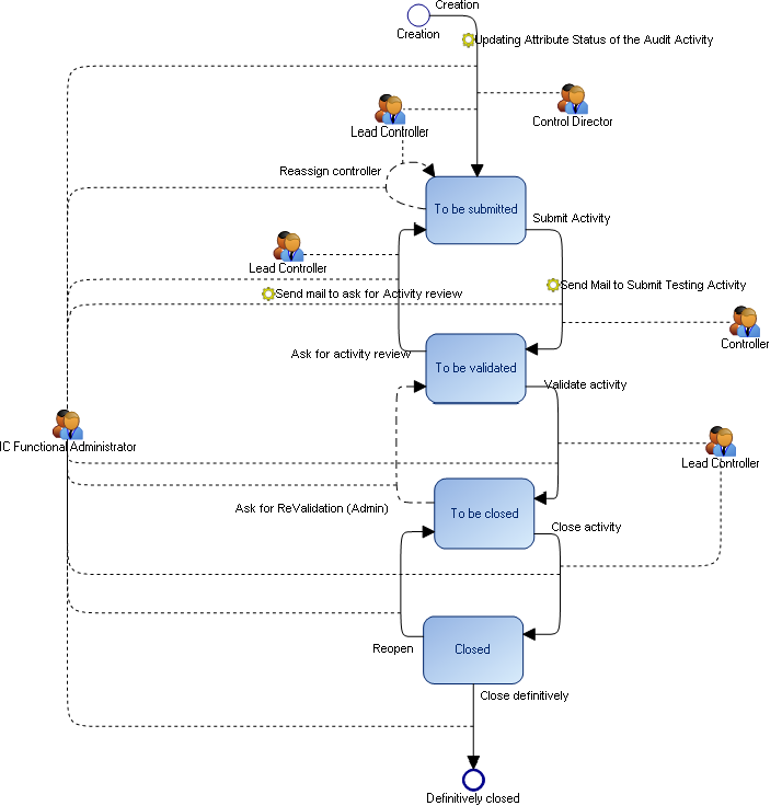
Appendix - Workflows
>
Workflows Linked to Testing
>
Test Activity Workflow
Test Activity Workflow
This site works best with JavaScript enabled