(Deprecated) HOPEX Regulatory Compliance
>
Appendix - Workflows
>
Workflows Linked to Testing
>
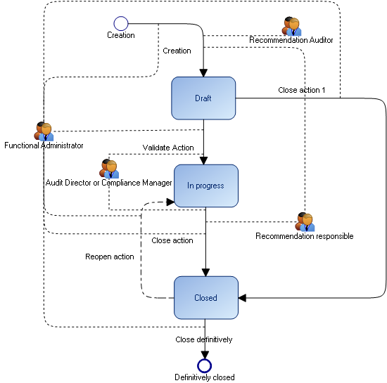
Action workflow
Action workflow
This site works best with JavaScript enabled