Assessment Steps
Preparing the Work Environment
Before starting an assessment campaign, you must first prepare the work environment. Check that you have connected:
• requirements to regulations
• regulations to processes (business and organizational)
• processes to entities
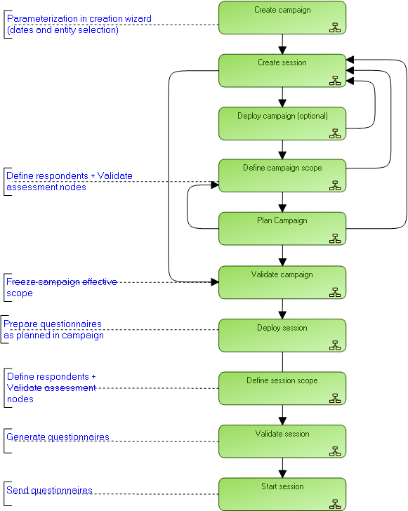
Starting a campaign and assessment sessions
Below is an example of the different steps in starting an assessment campaign:

The deployment of an assessment campaign is not mandatory. If you are not deploying the assessment campaign, go directly to
Validating Assessment Campaigns.