HOPEX Internal Audit
>
Appendix - Audit Workflows
>
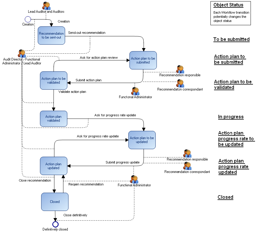
Recommendation Workflow
Recommendation Workflow
This site works best with JavaScript enabled