HOPEX Internal Audit
>
Appendix - Audit Workflows
>
Recommendation workflow
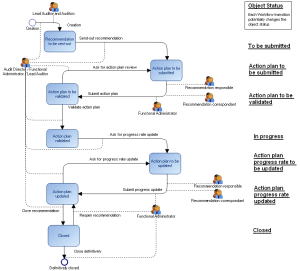
Recommendation workflow
This site works best with JavaScript enabled