Assessment Steps
Preparing the Work Environment
Before starting an assessment campaign, you must first prepare the work environment. Check that you have connected:
• requirements to regulations
• regulations to processes (business and organizational)
• processes to entities
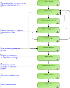
Starting a campaign and assessment sessions
Below is an example of the different steps in starting an assessment campaign:

This diagram illustrates basic steps in progress of an assessment campaign. To discover all the possibilities offered by
HOPEX Compliance, see
Workflows Linked to Assessments.

The deployment of an assessment campaign is not mandatory. If you are not deploying the assessment campaign, go directly to
Validating Assessment Campaigns.