Value stream example
The following diagram presents an example of a value stream:
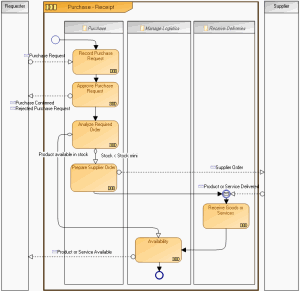
"Purchase reception" value stream
The purchase request is recorded and must then be approved. The requester is informed of the approval or rejection of the request. If the request is validated, an analysis of the required order is carried out.
If stock is lower than a given threshold, an order is prepared and sent to the supplier for resupply.
If the product is available, or as soon as it is received from the supplier, it is made available to the requester.
In this example, the business functions concerned are represented in columns.

A business function is a conceptual unit of the division of responsibilities in an enterprise. It is used to structure the management of information processing, energy, and equipment produced or used. Business functions define the skills and the functionalities necessary to the enterprise to fulfill its mission.
In the organization previously presented, three org-units: purchasing assistant, purchasing manager and buyer, systematically participate to execute the first four steps: record and approve the request, analyze and send the order.
Optimization of the organized process "Process Purchase Requests" has saved one step: when amount of the order is not significant, the purchasing assistant can himself approve or refuse the purchase request.
In the case of urgent orders, you can again save steps by authorizing the purchasing assistant to send the order when the amount is not significant.
We obtain the following value stream for processing of urgent orders:
"Purchase reception" value stream
The first step consists of analyzing the purchase request. If the total amount is large, normal processing is carried out.
Otherwise, the availability request and a restock request are sent, if necessary. Continuation of this value stream is identical to the previous one: when the order has been received, it is made available to the requester.