HOPEX Regulatory Compliance
>
Annexe - Workflows
>
Workflows liés au testing
> Workflow des activités de conformité
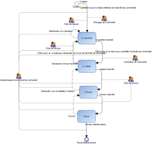
Workflow des activités de conformité
Ce site fonctionne mieux avec JavaScript activé