HOPEX Regulatory Compliance
>
Annexe - Workflows
>
Workflows liés au testing
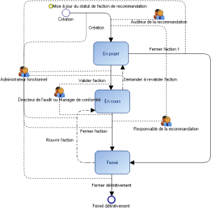
> Workflow des actions
Workflow des actions
Ce site fonctionne mieux avec JavaScript activé