HOPEX LDC > Annexe - Workflow de HOPEX LDC > Workflow d'un incident
Workflow d'un incident
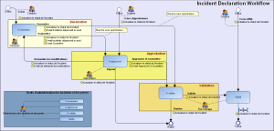
Les étapes du workflow de gestion d'un incident
Les étapes du processus de gestion d'un incident sont décrites dans le paragraphe Le processus de gestion d'un incident.
Les mails du workflow de gestion d'un incident
Demande d'approbation d'un incident 
 
De
Déclarant de l'incident
A
Approbateur de l'incident
Sujet
Incident à approuver - [Nom incident]
Contenu
Cher(e) [Nom Approbateur]
Veuillez approuver l'incident [Nom incident].
Pour entrer dans l'application et exécuter votre tache, cliquez ici.
 
Cet e-mail a été envoyé automatiquement par HOPEX
 
Demande de modification d'un incident 
 
De
Approbateur de l'incident
A
Déclarant de l'incident
Sujet
Incident à modifier - [Nom incident]
Contenu
Cher(e) [Nom déclarant]
[Nom approbateur] a demandé des modifications sur l'incident [Nom incident].
Pour entrer dans l'application et exécuter votre tache, cliquez ici.
 
Cordialement,
Equipe Risk Management
Cet e-mail a été envoyé automatiquement par HOPEX
 
Demande de validation d'un incident 
 
De
Approbateur de l'incident
A
Risk Manager
Sujet
Incident à valider [Code incident] [Nom incident]
Contenu
Veuillez valider l'incident [Code incident] [Nom incident].
Pour entrer dans l'application et exécuter votre tache, cliquez ici.
 
Cet e-mail a été envoyé automatiquement par HOPEX
 
Les alertes
Incident au delà du seuil
 
A
Déclarant de l'incident
Sujet
Alerte: Perte élevée déclarée
Contenu
Un incident avec perte nette élevée a été soumis.
Incident [Code incident], [Nom incident].
Pour entrer dans l'application et exécuter votre tache, cliquez ici.
 
Cet e-mail a été envoyé automatiquement par HOPEX.