Le diagramme d'ordonnancement de phases
Un diagramme d'ordonnancement de phases décrit l'enchaînement des différentes phases d'une méthode.

Une méthode représente un ensemble d'actions menées pour atteindre un but. Une méthode est décrite par un ensemble de phases.

Une phase est une activité opérationnelle qui participe à la production des livrables de la démarche. Ce peut être une activité de production, de vérification, de livraison, etc.
Accéder au diagramme d'ordonnancement de phases
Pour accéder au diagramme qui décrit une méthode :
2. Dépliez le dossier "Méthodes".
3. Cliquez sur la méthode "Six Sigma", par exemple, et dans son menu contextuel, sélectionnez Diagramme d'ordonnancement de phases.
Le diagramme d'ordonnancement de phases apparaît.
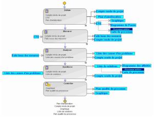
Diagramme d'ordonnancement de phases de la méthode "Six Sigma"
Il présente l'ordre d'enchaînement des phases et les livrables attendus en entrée ou en sortie de chacune d'elle.
Dans l'exemple ci-dessus, la première phase de la méthode est "Définir" et les livrables issues de cette phase sont "Compte rendu de projet", "Plan d'amélioration" et "CTQ".

Un diagramme d'ordonnancement de phases peut être représenté selon la notation standard ou selon la notation BPMN, en fonction du choix
Notation graphique de la méthode défini dans l'onglet / la page
Caractéristiques d'une méthode.
Propriétés d'une phase

Une phase est une activité opérationnelle qui participe à la production des livrables de la démarche. Ce peut être une activité de production, de vérification, de livraison, etc.
Pour accéder aux propriétés d'une phase :
1. Dans sa fenêtre de propriétés, cliquez sur l'onglet / la page Caractéristiques.
Vous voyez apparaître :
• le Type de phase (par exemple, "Production"),
• le caractère facultatif de la phase,
• la liste Méthode de mise en oeuvre, qui permet de proposer, au chef de projet, lors de la création d'un projet, une liste de méthodes de mise en oeuvre de cette phase.

Vous pouvez, par exemple, consulter la liste des méthodes mises en oeuvre dans la phase "Cartographie de processus métier". Pour plus de détails sur la décomposition d'une phase, voir
Décomposer une phase.
2. Cliquez sur l'onglet / la page Détails pour connaître la liste des sous-phases composant la phase.
3. Cliquez sur l'onglet / la page Ressources pour connaître la liste des ressources nécessaires au déroulement de la phase.
4. Cliquez sur l'onglet / la page Livrables pour connaître la liste des livrables utilisés et des livrables produits par la phase.
Ressource de phase
Dans HOPEX, les ressources de phase peuvent être de différentes natures : "Compétence", "Logiciel", "Documentaire" ou "Formation", par exemple.
Pour spécifier le type d'une ressource de phase :
1. Ouvrez la fenêtre de propriétés de la phase et cliquez sur l'onglet / la page Ressources.
Vous voyez apparaître la liste des ressources nécessaires au déroulement de la phase.
2. Cliquez sur une ressource et ouvrez sa fenêtre de propriétés.
3. Cliquez sur l'onglet / la page Caractéristiques et sélectionnez le Type de ressources.
4. Cliquez sur Terminer.
Livrable d'une phase

Un livrable est un élément d'information fabriqué, modifié ou utilisé par une phase ou une méthode (Ex : cahier des charges d'une application).
Un livrable permet de spécifier la liste des éléments attendus en entrée ou en sortie d'une phase. Dans HOPEX, ces livrables peuvent être matérialisés par des objets de différentes natures :
• un Rapport type
• un Rapport type (MS Word)
• un Livre
• un Diagramme
• une Référence externe
• un Document métier

La liste des livrables attendus en entrée ou en sortie d'une phase est accessible à partir de l'onglet
Livrables de la fenêtre de propriétés de la phase. Pour plus de détails sur les propriétés d'une phase, voir
Propriétés d'une phase.