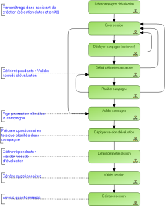
Etapes indicatives du workflow d'évaluation avec campagne
Ci-dessous un exemple de déroulement du workflow d'évaluation dans le cadre du lancement des sessions via une campagne.

Cliquez sur l'étape qui vous intéresse pour plus de détails.
Cas standard du workflow d'évaluation