Connecter un processus applicatif à un processus organisationnel
Pour spécifier qu'un processus organisationnel est mis en œuvre par un processus applicatif dans un contexte donné, vous devez créer un lien de contextualisation entre les deux objets.

Une contextualisation permet de spécifier comment un processus est mis en oeuvre dans un contexte particulier tel que la localisation géographique sur un site.
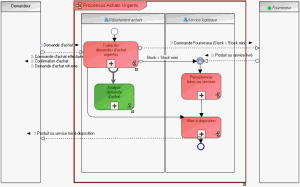
Par exemple, le processus "Traiter les demandes d'achat urgente" est mis en œuvre par un processus applicatif "Analyse demande d'achat" pour assurer à la fois la rapidité et l'efficacité du traitement.
Pour créer une connexion entre un processus organisationnel et un processus applicatif à partir d'un diagramme de processus organisationnel :
1. Cliquez sur le bouton
Vues et détails de la barre d'outils du diagramme.
2. Cochez la case Contextes d'implémentation.
3. Cliquez sur OK.
Les boutons
Contextualisation 
et
Processus applicatifs 
apparaissent dans le barre d'outils.
4. Cliquez sur le bouton
Contextualisation 
de la barre d'outils.
5. Cliquez sur le processus organisationnel et, en maintenant le bouton de la souris enfoncé, cliquez sur le processus applicatif.
La contextualisation apparaît dans le diagramme.