Exemple de processus organisationnel
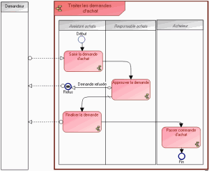
Prenons l'exemple d'un processus de traitement des demandes d'achat, l'organisation est représentée par le diagramme suivant.
La demande d'achat est reçue par un assistant du service achats qui la saisit et la soumet à l'approbation du responsable des achats.
Si la demande est refusée, le responsable des achats en informe le demandeur.
Si la demande est acceptée, l'assistant transmet une demande finalisée aux acheteurs chargés de passer la commande et il envoie un message de confirmation au demandeur.
Ce chapitre explique comment utiliser les principaux objets présentés dans ce diagramme :
• Le cadre contenant les différentes composantes représente le processus organisationnel décrit par le diagramme. Son nom "Traiter les demandes d'achat" figure dans l'encadré en haut à gauche.

Un processus organisationnel est un ensemble d'opérations réalisées par des acteurs d'une entreprise ou d'une organisation en vue de produire un résultat. Il est décrit comme une séquence d'opérations, contrôlée par des événements et des conditions.
• Les participants au déroulement de ce processus sont des acteurs de l'organisation. Ils sont représentés en colonne pour une meilleure lisibilité du diagramme.

Un acteur représente une personne ou un groupe de personnes qui interviennent dans les processus ou dans le système d'information de l'entreprise. Un acteur peut être interne ou externe à l'entreprise : Un acteur interne représente un élément de l'organisation d'une entreprise tel qu'une direction, un service ou un poste de travail. Il est défini à un niveau plus ou moins fin en fonction de la précision à fournir sur l'organisation (cf type d'acteur). Ex : la direction financière, la direction commerciale, le service marketing, l'agent commercial. Un acteur externe représente un organisme qui échange des flux avec l'entreprise. Ex : Client, Fournisseur, Administration.

Un participant (acteur) permet de représenter l'ensemble des acteurs assignés à la réalisation d'un groupe d'opérations d'un processus.
• Les différentes étapes de ce processus sont des opérations. L'organisation de ces étapes est décrite par des enchaînements.

Une opération est une étape élémentaire d'un processus organisationnel correspondant à l'intervention d'un acteur de l'organisation. Elle ne peut pas être décomposée. Ce peut être une opération industrielle comme 'usiner une pièce' ou logistique comme 'réceptionner une livraison', ou un traitement d'information comme 'enregistrer une commande'.
• Les flux permettent de représenter les données ou informations circulant entre un processus et l'extérieur.

Un flux représente la circulation d'information à l'intérieur d'un contrat échange. Un flux transporte son contenu.