HOPEX Business Process Analysis
>
Les processus organisationnels
> Définir les flux
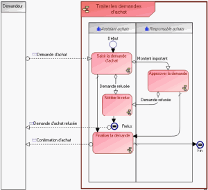
Définir les flux
Définir le contenu d'un flux
Créer un flux avec un contenu
Il est possible de préciser le contenu des flux échangés avec l'extérieur du processus.
Ce site fonctionne mieux avec JavaScript activé