Décrire l'organisation existante
Cette étape a pour objectif de décrire les acteurs de l'entreprise, ses différents processus, les risques encourus ainsi que les contrôles associés.

Un acteur représente une personne ou un groupe de personnes qui interviennent dans les processus ou dans le système d'information de l'entreprise. Un acteur peut être interne ou externe à l'entreprise : Un acteur interne représente un élément de l'organisation d'une entreprise tel qu'une direction, un service ou un poste de travail. Il est défini à un niveau plus ou moins fin en fonction de la précision à fournir sur l'organisation (cf type d'acteur). Ex : la direction financière, la direction commerciale, le service marketing, l'agent commercial. Un acteur externe représente un organisme qui échange des flux avec l'entreprise. Ex : Client, Fournisseur, Administration.

Un risque est un danger plus ou moins probable auquel est exposée une organisation.

Un contrôle est un moyen de maîtrise d'un ou plusieurs risques permettant de s'assurer qu'une exigence légale, réglementaire, stratégique ou interne à l'entreprise est respectée.
Il s'agit de réaliser les tâches suivantes :
Décrire l'organisation
Dans HOPEX Business Process Analysis l'organigramme permet d'indiquer la hiérarchie des acteurs de l'entreprise, leurs responsabilités par rapport aux processus et de préciser les personnes associées à chaque acteur et sur quel site.
Exemple d'organigramme :
Décrire les processus
Décrire les processus organisationnels

Un processus organisationnel est un ensemble d'opérations réalisées par des acteurs d'une entreprise ou d'une organisation en vue de produire un résultat. Il est décrit comme une séquence d'opérations, contrôlée par des événements et des conditions.
Avec HOPEX Business Process Analysis, les processus organisationnels sont décrits par des diagrammes.
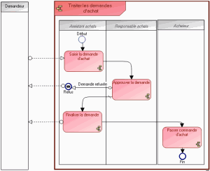
Prenons l'exemple d'un processus de traitement des demandes d'achat, l'organisation est représentée par le diagramme suivant.
Décrire les processus métier

Un processus métier représente un système qui fournit des produits ou des services à un client interne ou externe à l'entreprise ou à l'organisation. Aux niveaux supérieurs, un processus métier définit une structuration et une catégorisation du métier de l'entreprise. Il peut être décomposé en d'autres processus. Le lien vers les processus organisationnels permet de décrire l'implémentation réelle du processus métier dans l'organisation. Un processus métier peut également être détaillé à l'aide d'une vue fonctionnelle.
Le diagramme de processus métier permet de représenter les offres de produits ou services proposées par l'entreprise à chacun de ses marchés, ainsi que les processus qui les produisent.
Décrire les chaînes de valeur

Une chaîne de valeur est décrite par un ensemble d'étapes de création de valeur qui contribuent à un résultat pour le client final ou pour un client interne dans la chaîne de valeur.
Le diagramme suivant présente un exemple de chaîne de valeur :
Décrire les processus applicatifs

Un processus applicatif est la représentation exécutable d'un processus. Les éléments formalisant un processus applicatif sont les suivants : les événements du workflow, les tâches à accomplir durant le traitement, les éléments algorithmiques d'enchaînement des tâches, les flux d'information échangés avec les participants.
HOPEX Business Process Analysis vous permet de modéliser le processus de traitement informatique mis en œuvre dans un cas d'utilisation d'un processus organisationnel. Cette description s'effectue dans un modèle BPMN qui détaille l'enchaînement des tâches réalisées lors de l'exécution de l'application dans le contexte étudié.
Le diagramme ci-après représente un exemple de processus applicatif de traitement des demandes d'achat.
Décrire les contrôles et les risques

Un risque est un danger plus ou moins probable auquel est exposée une organisation.

Un contrôle est un moyen de maîtrise d'un ou plusieurs risques permettant de s'assurer qu'une exigence légale, réglementaire, stratégique ou interne à l'entreprise est respectée.
Le référentiel HOPEX Business Process Analysis couvre toutes les ressources de l'entreprise, des chaînes de valeur globales aux ressources informatiques. L'approche de HOPEX Risk Mapper permet aux responsables métier et informatique de garantir la traçabilité des contrôles de conformité au travers des couches applicatives, des données et des infrastructures.

Pour plus de détails, voir le guide
HOPEX Control and Risk.