Exemple de conversations
La notion de Conversation est introduite dans la norme BPMN 2.0.
Dans HOPEX Business Process Analysis, une conversation est mise en œuvre par un Echange.

Un échange décrit les échanges de flux entre les participants.
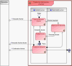
L'exemple du traitement des demandes d'achat fait l'objet de plusieurs échanges entre le demandeur et l'"Assistant achats".
A plus haut niveau, ces échanges peuvent être représentés par un même flux.
Une conversation est décrite par un ensemble de flux avec contenu.
Il est possible de construire un diagramme d'échange qui présente l'enchaînement des flux échangés.
Le diagramme d'échange de "Demande d'achat" est représenté ci-dessous.