Le déroulement de l'échange "Identification du client" commence par une étape de recherche du client. Si le client est trouvé, le protocole retourne les renseignements client, sinon un protocole de "Création de client" est activé. Le résultat du contrat d'échange "Identification du client" est un message de "Renseignements client".
Diagramme de contrat d'échange (BPMN)
Les étapes du déroulement sont représentées par des Echanges utilisés.

Un échange utilisé représente l'utilisation d'un échange dans un contrat d'échange.
Avec HOPEX Business Process Analysis, un protocole est décrit par un enchaînement d'étapes qui sont représentées soit :
• par des Echanges utilisés
• par des Contrats d'échange utilisés

Un contrat d'échange utilisé est associée à un contrat d'échange. Il permet de représenter des échanges complexes.
Les rôles du protocole, présentés à la frontière du cadre, représentent les intervenants :
• consommateur ou
• fournisseur
Il est possible de décrire un contrat d'échange faisant intervenir plus de deux intervenants. Dans ce cas, un rôle est consommateur du contrat d'échange et les autres sont des fournisseurs.
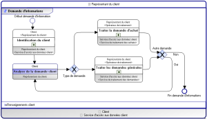
Diagramme de contrat d'échange (BPMN) "Demande d'informations"
Le contrat d'échange de "Demande d'information" est utilisé par le fournisseur pour prendre en compte la demande d'un client en ligne. Il existe donc trois intervenants dans ce contrat : le client, les applications IT et le représentant du client qui est le demandeur effectif du service (il s'agit ici du centre d'appel).
Ce contrat consiste à identifier le client, puis à analyser sa demande. La demande est ensuite traitée comme demande d'achat ou comme une autre demande s'il s'agit d'une demande de renseignements, par exemple.