HOPEX Business Process Analysis > Les processus métiers > Représenter la contextualisation des processus
Représenter la contextualisation des processus
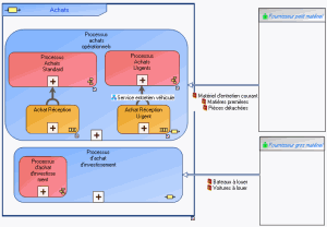
Le diagramme de processus métier permet de représenter le contexte dans lequel sont utilisés les processus organisationnels ou fonctionnels qui composent un processus métier.
Diagramme de processus métier Achats
Dans l'exemple ci-dessus, les processus des achats de l'entreprise se répartissent entre les processus d'achats opérationnels et les processus d'achat d'investissement.
Un processus organisationnel spécifique est défini pour traiter les achats urgents du service d'entretien des véhicules.