Décrire les processus applicatifs
En phase de spécification détaillée, le déroulement des tâches mises en oeuvre dans un service applicatif peut également être modélisé par un processus applicatif. Plus généralement, le fonctionnement d'un élément d'architecture peut être décrit par un processus applicatif qui modélise, par exemple, l'enchaînement des écrans présentés à l'utilisateur.
Exemple de processus applicatif
Le diagramme ci-après représente le traitement des demandes d'achat.
• Une recherche du produit est effectuée à partir de la base des produits Référencés.
• Si le produit est nouveau, une recherche de fournisseur et une étude comparative des prix est menée. Puis une commande est émise et le processus prend fin.
• Si le produit est référencé, l'étude de l'état des stocks est réalisée.
• Si le stock est suffisant, une demande de mise à disposition est activée et le processus prend fin.
• Si le stock est inférieur au stock minimum, une commande est émise vers le fournisseur et le processus prend fin.
Processus applicatif de "Demande d'achat
Condition préalable
Gérer les processus applicatifs avec HOPEX Application Design

Un processus applicatif est la représentation exécutable d'un processus. Les éléments formalisant un processus applicatif sont les suivants : les événements du workflow, les tâches à accomplir durant le traitement, les éléments algorithmiques d'enchaînement des tâches, les flux d'information échangés avec les participants.
Accéder aux processus applicatifs
Pour accéder à la liste des de processus applicatifs à partir du volet de navigation Projet en cours :
1. Sélectionnez Conception de l'architecture applicative.
2. Sélectionnez la tuile Processus applicatifs.
La liste des processus applicatifs apparaît.
Créer un diagramme de processus applicatif
Pour créer un diagramme de processus applicatif :

Faites un clic droit sur le nom du processus applicatif qui vous intéresse et sélectionnez
Nouveau > Diagramme de processus applicatif.
Le diagramme s'ouvre dans la zone d'édition.

L'initialisation du diagramme positionne automatiquement le cadre du processus décrit et les événements principaux.
Modéliser les tâches d'un processus applicatif
La phase d'analyse fonctionnelle du projet consiste à s'appuyer sur les cas d'utilisation ainsi que sur le modèle de données, obtenus en phase d'étude préalable, pour représenter l'architecture fonctionnelle du futur système.
La phase d'analyse fonctionnelle décrits les processus applicatifs mis en oeuvre dans les différents cas d'utilisation d'une application ou d'un service.
Un diagramme de processus applicatif va spécifier l'enchaînement des tâches à réaliser de manière à ce que l'utilisateur puisse vérifier que l'application décrite réponde à son besoin.
Décrire un cas d'utilisation par un processus applicatif
Pour créer un processus applicatif à partir d'un cas d'utilisation :
1. Faites un clic droit sur le cas d'utilisation pour faire apparaître son menu contextuel.
2. Sélectionnez Nouveau > Processus applicatif
Le diagramme d'un nouveau processus applicatif s'affiche. Le processus associé au cas d'utilisation est positionné dans le diagramme.
Exemple de modélisation fonctionnelle
Les processus applicatifs utilisés pour l'analyse fonctionnelle d'un projet sont rangés dans un paquetage.
Dans l'exemple du projet d'automatisation du traitement des demandes d'achat les processus applicatifs sont rangés dans le paquetage "Demandes d'achat urgentes".

Un processus applicatif est la représentation exécutable d'un processus. Les éléments formalisant un processus applicatif sont les suivants : les événements du workflow, les tâches à accomplir durant le traitement, les éléments algorithmiques d'enchaînement des tâches, les flux d'information échangés avec les participants.
Accéder à un diagramme de processus applicatif à partir d'un paquetage
Pour accéder à un diagramme de processus applicatif à partir d'un paquetage :
1. Dans la fenêtre de navigation Accueil, dépliez l'arbre associé à ce paquetage, par exemple le paquetage "Demande d'achat urgentes".
La liste des processus applicatifs rangés dans le paquetage s'affiche.
2. Faites un clic droit sur le processus applicatif, par exemple "IHM Achats Urgents" pour faire apparaître son menu contextuel et sélectionnez Diagramme de processus applicatif.
Le diagramme s'ouvre.
Les principales étapes de ce processus applicatif sont :
- consulter l'état des stocks locaux afin qu'une pièce détachée puisse être mise à disposition
- commander une pièce dans le cas où le stock aurait atteint un seuil critique ou si la pièce n'est pas référencée
- suivre une commande passée.
Afficher le diagramme d'une étape de processus applicatif
Pour afficher le diagramme décrivant en détail une étape du processus applicatif :
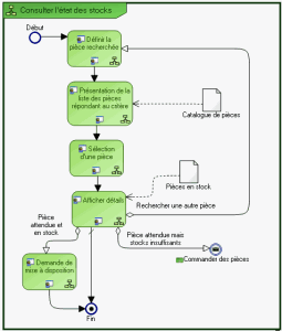
1. Cliquez sur le processus applicatif, par exemple "Consulter l'état des stocks" pour faire apparaître son menu contextuel.
2. Sélectionnez Diagramme de processus applicatif.
Le diagramme associé au processus s'ouvre.
La consultation de l'état des stocks commence par l'affichage d'un écran permettant l'identification de la pièce recherchée. La liste des pièces trouvées dans le catalogue est présentée dans l'écran suivant.
Quand l'utilisateur a sélectionné la pièce qui l'intéresse, les informations de détails sont affichées. A partir de cet écran, il est possible de rechercher des informations sur une autre pièce, ou bien de demander la mise à disposition de la pièce, ou bien encore de commander cette pièce.
Modéliser les tâches d'un service applicatif
La phase d'analyse détaillée des composants système impactés par projet consiste à modéliser finement le fonctionnement des services applicatifs.
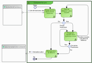
Dans le contexte de l'exemple d'automatisation du traitement des demandes d'achat urgentes, le service de comparaison des prix est représenté par un processus applicatif.
Ce diagramme décrit l'algorithme du service "Comparer les prix" qui doit retourner la référence de la pièce dont le prix est le plus bas.
La liste des fournisseurs de la pièce recherchée est donnée en entrée. La pièce proposée par le premier fournisseur de cette liste devient la pièce de référence. Ensuite, et tant que la liste des fournisseurs n'est pas vide, les donnés concernant la pièce recherchée sont analysées. Si le prix de la pièce courante est moins élevé que le prix de la pièce de référence, la pièce de référence devient la pièce courante.
Quand la liste complète des fournisseurs a été analysée, les informations concernant la pièce de référence sont envoyées vers le service "Calcul du montant de la commande".