HOPEX Internal Audit
>
Appendix - Audit Workflows
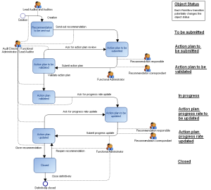
> Recommendation workflow
Recommendation workflow
This site works best with JavaScript enabled