HOPEX Regulatory Compliance
>
Appendix - Workflows
>
Workflows Linked to Testing
> Test Activity Workflow
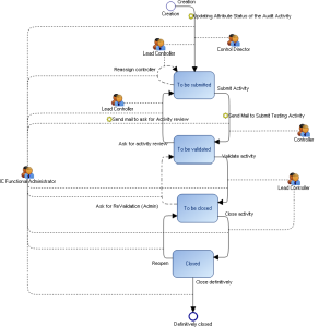
Test Activity Workflow
This site works best with JavaScript enabled