Conversations Example
The Conversation concept is introduced in standard BPMN 2.0.
In HOPEX Business Process Analysis, a conversation is implemented by an Exchange.

An exchange specifies message flow exchanges between two participants.
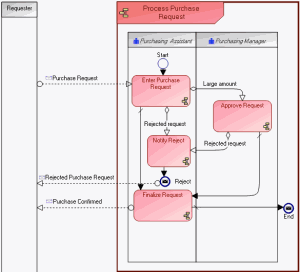
The example of purchase request processing involves several exchanges between the requester and the "Purchasing Assistant".
At the highest level, these exchanges can be represented by the same message flow.
A conversation is described by a set of message flows with content.
An exchange diagram can be built presenting the sequence of message flows exchanged.
The "Purchase Request" exchange diagram is shown below.