HOPEX System Oriented IT Architecture : Modéliser avec HOPEX System Oriented IT Architecture : Décrire un système applicatif : Décrire les composants d’un système applicatif
   
Décrire les composants d’un système applicatif
Créer un diagramme de structure de système applicatif
Un diagramme de structure de système applicatif décrit la structure interne d'un système applicatif :
les services offerts ou requis
les processus pris en charge, les composants et leurs interactions
les utilisateurs finaux en interaction avec les composants applicatifs
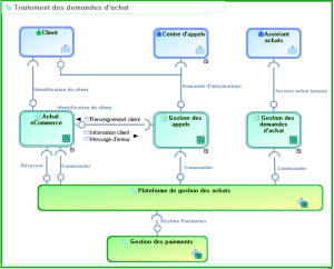
Le diagramme suivant décrit le système applicatif du traitement des demandes d’achat.
Diagramme de structure de système applicatif "Traitement des demandes d’achat"
Pour créer un diagramme de structure de système applicatif avec Windows Front-End :
1. Faites un clic droit sur le système applicatif et cliquez sur Nouveau > Diagramme .
2. Dans la fenêtre qui apparaît, sélectionnez "Diagramme de structure de système applicatif, vérifiez que la case Initialiser le diagramme est cochée et cliquez sur Créer.
La fenêtre du diagramme apparaît. Vous êtes dans l'éditeur graphique de HOPEX.
Pour créer un diagramme de structure de système applicatif avec Web Front-End :
*Faites un clic droit sur le système applicatif et cliquez sur Nouveau > Diagramme de structure de système applicatif.
Créer une utilisation de système applicatif
Pour décrire qu’un système applicatif met en oeuvre un autre système applicatif, vous allez :
créer un composant de type Utilisation d’un système applicatif
lui associer le système applicatif mis en oeuvre.
*L’utilisation d’un système applicatif logique décrit le rôle d'un système applicatif logique dans une relation de composition avec un système applicatif logique parent ou dans un environnement de système applicatif logique.
Par exemple, le système de traitement des demandes d’achat utilise les services des systèmes applicatifs de la "Plateforme de gestion des achats" et de "Gestion des paiements".
Pour créer une Utilisation de système applicatif :
1. Dans la barre d’objets du diagramme de structure de système applicatif, cliquez sur le bouton Utilisation de système applicatif.
2. Cliquez dans le cadre du système applicatif décrit.
Une fenêtre de création vous demande de choisir le système applicatif Utilisé. Il s’agit du système applicatif mis en oeuvre (par exemple "Gestion des paiements").
3. Sélectionnez un système applicatif existant ou créez-en un nouveau.
4. Cliquez sur Terminer.
L’utilisation de système applicatif apparaît dans le diagramme.
Créer un composant d’application
Pour décrire qu’un système applicatif met en oeuvre une application, vous allez :
créer un composant d’application
associer à ce composant l’application mise en oeuvre
*Un composant de service applicatif représente le fait que le service applicatif utilisé joue un rôle dans l’application décrite.
*Un dépôt de données local représente un dépôt de données utilisé uniquement à l’intérieur du système décrit.
Pour créer un Composant d’application :
1. Dans la barre d’objets du diagramme de structure de système applicatif, cliquez sur le bouton Composant d’application et cliquez dans le cadre de système applicatif décrit.
Une fenêtre de création vous demande de choisir l’Application Utilisée.
2. Sélectionnez une application existante ou créez-en une nouvelle.
3. Cliquez sur OK.
Le composant d’application apparaît dans le diagramme.
Créer un utilisateur final
Pour décrire qu’un système applicatif, telle que le traitement des demandes d’achat, est activé par des acteurs internes et externes, vous allez :
créer un composant de type utilisateur final
associer à ce composant un acteur, "Assistant achats" par exemple.
*L’utilisateur final représente une unité organisationnelle interagissant aux frontières d'un système applicatif ou d’un système applicatif logique.
Pour créer un utilisateur final :
1. Dans la barre d’objets du diagramme de structure de système applicatif, cliquez sur le bouton Utilisateur final et cliquez dans le cadre du diagramme.
Une fenêtre de création vous demande de choisir la ressource organisationnelle impliquée.
2. Sélectionnez l’acteur qui vous intéresse et cliquez sur OK.