Exemple de système applicatif

Un système applicatif est un assemblage d'autres systèmes applicatifs, d'applications et d'utilisateurs finaux interagissant avec les composants applicatifs dans le but de mettre en œuvre une ou plusieurs fonctionnalités.
Diagramme d’environnement de système applicatif

Un environnement de système applicatif présente un contexte d’utilisation de systèmes applicatifs. Il décrit les interactions, entre le système applicatif et ses partenaires externes, qui lui permettent de remplir sa mission et d’assurer les fonctionnalités attendues.
Les composants d’un environnement de système applicatif sont présentés dans un diagramme d’environnement de système applicatif qui décrit les interactions entre le système applicatif décrit, ses utilisateurs et les systèmes applicatifs partenaires.
Le diagramme suivant décrit un environnement de système applicatif correspondant au traitement des demandes d’achat.
Diagramme d’environnement du système applicatif "Traitement des demandes d’achat"
Les demandes d’achat sont formulées par des utilisateurs privés ou par des entreprises dans des conditions contractuelles différentes.
Le système applicatif "Traitement des demandes d’achat" propose un service de prêt à ses clients dans le cadre de la gestion des paiements.
Le diagramme est composé de :
• Un élément de type utilisation de système applicatif qui représente le système applicatif interne à l’environnement.

L’utilisation d’un système applicatif décrit le rôle d'un système applicatif dans une relation de composition avec un système applicatif parent ou dans un environnement de système applicatif.
• Deux systèmes applicatifs partenaires qui représentent les systèmes applicatifs utilisés dans le contexte de l’environnement de système applicatif décrit.

Un système applicatif partenaire est un système applicatif externe à l’environnement de service applicatif décrit. Le système applicatif partenaire peut être fournisseur ou consommateur de service vis à vis des utilisateurs de système applicatif.
• Deux composants de type utilisateur de système qui représentent les catégories d’utilisateurs de services proposés par l’environnement.

Un utilisateur de système représente une unité organisationnelle interagissant aux frontières d'un environnement de système applicatif.
• Des interactions entre les composants qui représentent les demandes de services.

Une interaction représente un contrat conclu dans un contexte précis entre des entités autonomes à l'intérieur ou à l'extérieur d'une entreprise. Ces entités peuvent être des acteurs, des applications, des activités, des processus de l'entreprise, ou des acteurs externes à l'entreprise. Le contenu de ce contrat est décrit par un contrat d’échange.
Diagramme de structure de système applicatif

Un système applicatif est un assemblage d'autres systèmes applicatifs, d'applications et d'utilisateurs finaux interagissant avec les composants applicatifs dans le but de mettre en œuvre une ou plusieurs fonctionnalités.
Les composants de système applicatif sont présentés dans un diagramme de structure de système applicatif qui décrit la structure interne du système applicatif :
• les services offerts ou requis
• les processus pris en charge
• ses composants et leurs interactions
• les utilisateurs finaux en interaction avec les composants applicatifs
• les dépôts de données
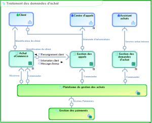
Le diagramme suivant décrit le système applicatif correspondant au traitement des demandes d’achat.
Diagramme de structure de système applicatif "Traitement des demandes d’achat"
Les demandes d’achat peuvent être formulées par les clients directement à travers une application de eCommerce, ou indirectement par un centre d’appels. Les demandes d’achat internes sont réalisées par un Assistant achats.
L’architecture de traitement des demandes d’achat utilise les services des systèmes applicatifs de la "Plateforme de gestion des achats" et de "Gestion des paiements".
Le diagramme est composé de :
• Deux éléments de type utilisation de système applicatif qui représentent les deux systèmes applicatifs utilisés.

L’utilisation d’un système applicatif décrit le rôle d'un système applicatif dans une relation de composition avec un système applicatif parent ou dans un environnement de système applicatif.
• Trois composants d’application qui représentent les applications utilisées dans le contexte du système applicatif décrit.

Un composant de service applicatif représente le fait que le service applicatif utilisé joue un rôle dans l’application décrite.
• Trois composants de type utilisateur final qui représentent les catégories d’intervenants dans le système applicatif décrit.

L’utilisateur final représente une unité organisationnelle interagissant aux frontières d'un système applicatif ou d’un système applicatif logique.
• Des interactions entre les composants qui représentent les demandes de services.

Une interaction représente un contrat conclu dans un contexte précis entre des entités autonomes à l'intérieur ou à l'extérieur d'une entreprise. Ces entités peuvent être des acteurs, des applications, des activités, des processus de l'entreprise, ou des acteurs externes à l'entreprise. Le contenu de ce contrat est décrit par un contrat d’échange.
Diagramme de structure d’application
A partir d’une application, vous pouvez accéder au diagramme de structure d’application qui décrit les principaux éléments assurant le fonctionnement de l’application.

Un diagramme de structure d’application montre graphiquement les composants de premier niveau d'une application, les points d'accès (point de service et de requête) et les connexions entre les composants.
Diagramme de structure d’application "Gestion des demandes d’achat"
L’application de gestion des demandes d’achats, qui n’est utilisée que pour les achats internes, s’appuie sur deux applications spécialisées : l’une dans l’achat des fournitures et l’autre dans l’achat de matériel. Les deux applications utilisent Microsoft Excel.
Ce diagramme est composé des éléments suivants :
• Deux composants d’application qui représentent les applications utilisées

Un composant de service applicatif représente le fait que le service applicatif utilisé joue un rôle dans l’application décrite.
• Un composant applicatif plateforme, qui est associé à l’application Excel dans l’exemple.

Un composant applicatif plateforme représente le fait que la technologie utilisée joue un rôle de plateforme dans l’application décrite. Par exemple, Tomcat est un composant plateforme pour SageCRM.
• Des interactions entre les composants qui représentent les demandes de services.
Notez que le point de service "Accès achat interne" est activé. "Accès Commande" active le service de Commande quand les demandes d’achat ont été validées.

Une interaction représente un contrat conclu dans un contexte précis entre des entités autonomes à l'intérieur ou à l'extérieur d'une entreprise. Ces entités peuvent être des acteurs, des applications, des activités, des processus de l'entreprise, ou des acteurs externes à l'entreprise. Le contenu de ce contrat est décrit par un contrat d’échange.