Exemple de fonctionnement des contrats d’échange et des interactions
Une interaction représente l'échange d'informations entre les composants de l’architecture.

Une interaction représente un contrat conclu dans un contexte précis entre des entités autonomes à l'intérieur ou à l'extérieur d'une entreprise. Ces entités peuvent être des acteurs, des applications, des activités, des processus de l'entreprise, ou des acteurs externes à l'entreprise. Le contenu de ce contrat est décrit par un contrat d’échange.
Le contenu d’une interaction est décrit par un contrat d’échange.

Un contrat d’échange est un modèle de contrat entre des entités organisationnelles. Ce contrat est décrit par les échanges effectués entre un rôle initiateur et un ou plusieurs rôles contributeurs.
Dans le diagramme de structure de système applicatif de "Traitement des demandes d’achat", deux interactions sont utilisées.
Interactions dans le diagramme de structure de système applicatif "Traitement des demandes d’achat"
Les clients peuvent effectuer des commandes à travers une application de eCommerce ou à travers un Centre d’appels, qui lui-même utilise l’application de eCommerce pour obtenir le service d’identification du client.
Un client qui passe par le Centre d’appel peut émettre d’autres demandes que des commandes.
Diagramme de contrat d’échange (BPMN)
Le diagramme de contrat d’échange associé au contrat d’échange "Identification du client" décrit, dans un formalisme BPMN, les opérations réalisées.
Diagramme de contrat d’échange (BPMN) "Identification du client"
Le déroulement de l’identification d’un client commence par une étape de recherche du client. Si le client est trouvé, le contrat d’échange retourne les renseignements client, sinon un contrat d’échange de "Création de client" est activé.
Les étapes du déroulement sont représentées par des échanges utilisés.
Diagramme d’échange
Avec l’option MEGA Service Design, un échange utilisé est associé à un échange.

Un échange utilisé représente l'utilisation d'un échange dans un contrat d'échange.

Un échange décrit les échanges de flux entre les participants.
Un échange est décrit par un diagramme d’échange qui présente l’enchaînement des messages échangés.

Un échange décrit les échanges de flux entre les participants.
Diagramme d’échange de "Service d’identification client"
Le déroulement du service d’identification de client commence par l’envoi d’information permettant d’identifier le client. Un message d’erreur est émis si le client n’a pas été trouvé, sinon les renseignements client sont envoyés (identification client, état des commandes, etc.).
Exemple de contrat d’échange de communication avancé
Avec l’option MEGA Service Design, un contrat d’échange est décrit par un enchaînement d’étapes qui sont représentées soit :
• par des contrats d’échange utilisés
• par des échanges utilisés

Un contrat d’échange est un modèle de contrat entre des entités organisationnelles. Ce contrat est décrit par les échanges effectués entre un rôle initiateur et un ou plusieurs rôles contributeurs.

Un échange utilisé représente l'utilisation d'un échange dans un contrat d'échange.
Les rôles du contrat d’échange, présentés à la frontière du cadre, représentent les intervenants :
• client/fournisseur, ou
• émetteur/récepteur
Il est possible de décrire un contrat d’échange faisant intervenir plus de deux intervenants. Dans ce cas, un rôle est initiateur du contrat d’échange et les autres sont des contributeurs.
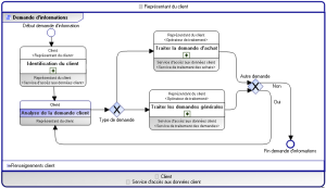
Diagramme de contrat d’échange (BPMN) "Demande d’informations"
Le contrat d’échange de "Demande d’information" est utilisé par le centre d’appels pour prendre en compte la demande d’un client en ligne. Il existe donc trois intervenants dans ce contrat d’échange : le client, les applications IT et le représentant du client qui est le demandeur effectif du service (il s’agit ici du centre d’appel).
Ce contrat d’échange consiste à identifier le client, puis à analyser sa demande. La demande est ensuite traitée comme demande d’achat ou comme une autre demande s’il s’agit d’une demande de renseignements, par exemple.